| 일 | 월 | 화 | 수 | 목 | 금 | 토 |
|---|---|---|---|---|---|---|
| 1 | 2 | 3 | 4 | 5 | 6 | 7 |
| 8 | 9 | 10 | 11 | 12 | 13 | 14 |
| 15 | 16 | 17 | 18 | 19 | 20 | 21 |
| 22 | 23 | 24 | 25 | 26 | 27 | 28 |
Tags
- 파이썬
- 오픈소스
- 앱테크
- 프로그래밍
- Python
- 비전AI
- onnx
- git
- pytorch
- Windows
- stable diffusion
- github
- 딥러닝
- 인공지능
- 시스템관리
- 생성형AI
- tensorRT
- 딥러닝 추론 최적화
- 머신러닝
- comfyui
- yolo11
- Vision AI
- C++ 기초
- YOLO
- 스마트팩토리
- 리눅스
- 파이썬 클래스
- AI
- 생성형 AI
- 산업적용
Archives
- Today
- Total
너도 할 수 있는, 너도밤나무 코딩
[ComfyUI] 텍스트 인버전(임베딩) 이미지 생성 학습 내용 본문
인공지능(AI, Artificial Intelligence)/ComfyUI
[ComfyUI] 텍스트 인버전(임베딩) 이미지 생성 학습 내용
곡마일장 2025. 11. 13. 14:20반응형
텍스트 인버전(임베딩) 개념 - Text Inversion, Embedding
- 텍스트 인버전(Textual Inversion): 원하는 개념을 소형 임베딩 파일(pt, bin 등)로 훈련시켜 프롬프트에서 단어(토큰)처럼 호출할 수 있게 하는 AI 기술입니다.
- 학습된 임베딩은 몇 KB 내외의 파일로 모델/embeddings 폴더에 저장해 사용합니다.
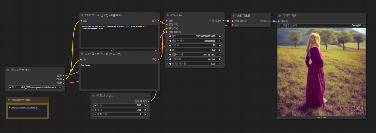
- ComfyUI에서 임베딩 예제는 아래와 같이 사용합니다. (템플릿 탐색 -> 스크롤 내리기 -> 임베딩 선택)

텍스트 인버전(임베딩) 예제 실행
- 예시 프롬프는 아래와 같습니다. (긍정)
- photograph in the style of embedding:SDA768.pt girl with blonde hair landscape scenery view

- 다음 실행 시의 결과도 비슷한 느낌의 이미지가 생성됨을 확인할 수 있습니다.
- 배경 중심의 이미지 구도에 인물을 배치하고 있습니다.

텍스트 인버전(임베딩) 저장 결과
- 텍스트 인버전 기반 임베딩을 활용해 생성한 이미지는 일반 프롬프트 이미지와 다르며, 임베딩의 품질과 학습 데이터, 프롬프트 조합에 따라 결과가 크게 달라집니다. 아래는 이미지 결과 해석 시 주목해야 할 주요 관점입니다.
- 텍스트 인버전(임베딩) 기반 이미지 생성 결과는 프롬프트에 입력한 임베딩 토큰이 실제로 이미지에 특정 스타일, 캐릭터 특징, 혹은 새로운 콘셉트로 얼마나 정확하게 반영됐는지를 중심으로 해석합니다.
- 즉, 생성된 이미지에서 임베딩의 핵심 특성(예: 의상, 분위기, 얼굴이나 감정 등)이 잘 구현되어 있고, 일반 프롬프트만 사용한 경우보다 더 뚜렷한 개성이나 일관된 스타일이 나타난다면 해당 임베딩이 효과적으로 작동했음을 의미합니다.
- 만약 왜곡, 미흡, 불필요한 노이즈 등이 발생했다면 학습 데이터 또는 임베딩 품질을 점검해볼 필요가 있습니다.
- 현재는 예제로 실행한 결과이기 때문에 크게 이상한 결과는 없는 것으로 확인됩니다.






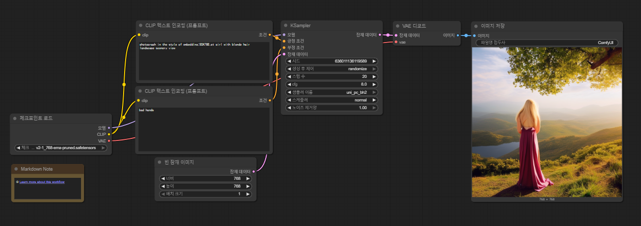
프롬프트 수정 시 예시 저장 결과
- 이미지 프롬프트를 blonde에서 red로 머리 색상만 바꾸었을때도 출력이 양호함을 확인했습니다.




- 이번 텍스트 인버전(임베딩) 기반 ComfyUI 이미지 생성 예제 실행을 통해, 특정 임베딩 토큰을 프롬프트에 활용함으로써 원하는 스타일과 개념이 이미지에 실제로 반영되는 과정을 직접 확인할 수 있었습니다.
- 생성 결과를 평가하며 임베딩의 효과와 품질을 진단하고, 필요한 경우 데이터 재학습이나 프롬프트 조절을 통해 더욱 만족스러운 이미지를 얻을 수 있다는 점을 알게 되었습니다.
- 이러한 실습 과정은 임베딩 활용에 대한 이해를 깊게 하고, 창의적인 이미지 생성의 가능성을 직접 경험할 수 있다는 점에서 매우 유익합니다.
SEO 키워드
ComfyUI, 텍스트 인버전, 임베딩 이미지 생성, Stable Diffusion, 인공지능 아트, 프롬프트 엔지니어링, AI 이미지 생성, 딥러닝 이미지, 텍스트 임베딩, 이미지 생성 워크플로우
반응형
'인공지능(AI, Artificial Intelligence) > ComfyUI' 카테고리의 다른 글
| [ComfyUI] LoRA 모델 예제 테스트 (0) | 2026.01.08 |
|---|---|
| [ComfyUI] 프롬프트 작성법 완벽 가이드 (1) | 2025.08.19 |
| [ComfyUI] 리소스 사용량 모니터링 커스텀 패키지 (4) | 2025.08.14 |
| [ComfyUI] image to image (3) | 2025.08.12 |
| [ComfyUI] 랜덤 이미지 선택 노드(Random Image Select Node) (5) | 2025.08.12 |